Скачать курс «Обработка-помощник для СУБД-разработчиков и интеграторов» — infostart | Отзывы | Складчина

Обработка-помощник для СУБД-разработчиков и интеграторов

0/5 ·
Создан: 25 сентября 2023 г. Обновлён: 23 марта 2026 г.

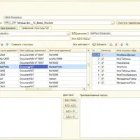
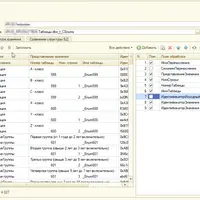
Работа с данными 1С напрямую на уровне СУБД часто становится необходимостью при сложной интеграции или привлечении сторонних специалистов, не владеющих 1С-платформой. Этот инструмент помогает организовать взаимодействие с базой данных 1С без использования штатных механизмов платформы. Разработка ориентирована на сценарии, где 1С выступает как источник данных, а также на случаи, когда разработка ведется специалистами по классическим базам данных, которым требуется наглядная структура хранения таблиц для эффективного выполнения интеграционных задач.

Автор
Инструменты

Другие материалы школы

1
Можно купить
330 ₽ 1 499 ₽ −78%

1С 8 Удобное сравнение двух баз

infostart
Система интеграции ботов с 1С Можно купить
496 ₽ 13 000 ₽ −96%

Система интеграции ботов с 1С

infostart
И
Можно купить
86 ₽ 1 500 ₽ −94%

Инструменты декомпиляции и программного создания Объектов и Элементов форм в 1С

infostart
Транслятор запросов 1С в SQL Можно купить
156 ₽ 2 000 ₽ −92%

Транслятор запросов 1С в SQL

infostart
Универсальные инструменты 1С Можно купить
80 ₽ 500 ₽ −84%

Универсальные инструменты 1С

infostart
Р
Можно купить
138 ₽ 1 110 ₽ −88%

Распознавание текста в 1С

infostart
Н
Можно купить
100 ₽ 1 500 ₽ −93%

Набор эмуляторов торгового оборудования

infostart
Номенклатура (Расширенная форма списка) и Корзина для УТ11, ERP и КА2 Можно купить
1 000 ₽ 7 500 ₽ −87%

Номенклатура (Расширенная форма списка) и Корзина для УТ11, ERP и КА2

infostart
1
Можно купить
276 ₽ 4 900 ₽ −94%

1С:Предприятие для программистов: Расширения конфигурации

Николай Бондаренко
1
Сбор заявок
388 ₽ 7 500 ₽ −95%

1C:Предприятие для программистов: Запросы и отчеты

Николай Бондаренко
Экзамен "1С:Специалист-консультант" по внедрению подсистем управленческого учета в 1С:ERP Можно купить
80 ₽ 1 000 ₽ −92%
5.0

Экзамен "1С:Специалист-консультант" по внедрению подсистем управленческого учета в 1С:ERP

infostart
Экзамен 1С:Специалист-консультант Управление торговлей 8 Можно купить
284 ₽ 4 550 ₽ −94%

Экзамен 1С:Специалист-консультант Управление торговлей 8

infostart
0 · 0 отзывов

Отзывов пока нет. Будьте первым!

Ещё интересные курсы

Эффективная работа с Microsoft SharePoint 2013/2010. Уровень 2 Можно купить
676 ₽ 10 990 ₽ −94%

Эффективная работа с Microsoft SharePoint 2013/2010. Уровень 2

Специалист
К
Можно купить
10 830 ₽

Кружок Алготрейдеров-2

Backend crew #2 (Базы данных, Java) Можно купить
500 ₽ 3 900 ₽ −87%

Backend crew #2 (Базы данных, Java)

Podlodka Crew
Асинхронная архитектура Сбор взносов
902 ₽ 20 000 ₽ −95%

Асинхронная архитектура

Фёдор Борщёв
Владение каркасом разработки Spring Framework 5 Сбор взносов
3 558 ₽ 42 210 ₽ −92%

Владение каркасом разработки Spring Framework 5

IBS Training Center
Практикум-погружение в работу программиста 1С. Поток 11 Сбор взносов
2 041 ₽ 38 000 ₽ −95%

Практикум-погружение в работу программиста 1С. Поток 11

Анастасия Синякова
Проектирование архитектуры цифровых платформ Сбор взносов
416 ₽ 7 000 ₽ −94%

Проектирование архитектуры цифровых платформ

Владимир Иванов
Создайте свой первый LLM-сервис Сбор взносов
1 540 ₽ 51 000 ₽ −97%

Создайте свой первый LLM-сервис

Deep School