Скачать курс «Схема объектов 1С (PlantUML)» — infostart | Отзывы | Складчина

Схема объектов 1С (PlantUML)

0/5 ·
Создан: 27 декабря 2025 г. Обновлён: 23 марта 2026 г.

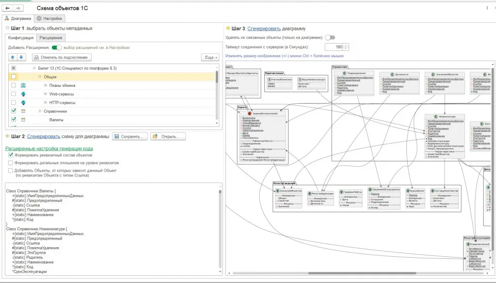
Визуализируйте взаимосвязи между объектами метаданных 1С в виде диаграмм с помощью PlantUML. Инструмент автоматически строит схемы зависимостей, анализируя реквизиты ссылочного типа, табличные части, измерения и ресурсы регистров.

В основе работы лежит интеграция с сервисом PlantUML.com: вы выбираете нужные объекты в 1С, а обработка формирует структуру данных и отправляет HTTP-запрос для построения графической схемы.

Ключевые возможности:

  • Группировка объектов по типам метаданных (справочники, документы, регистры).
  • Автоматическое определение типов реквизитов с визуальным обозначением (пиктограммы и цвета).
  • Экспорт и импорт схем в форматах .txt, .wsd, .pu, .puml, .plantuml, .iuml.
  • Функции очистки диаграммы от несвязанных элементов для улучшения читаемости.
  • Возможность автоматического поиска всех зависимых объектов для конкретного документа или справочника.

Обработка может быть запущена как внешний файл или интегрирована в конфигурации на БСП 3.1.7.448 и выше. Инструмент предназначен для разработчиков и архитекторов 1С, которым необходимо наглядно представить структуру метаданных, но требует осторожности при работе с большим количеством объектов во избежание перегрузки визуализации.

Другие материалы школы

П
Можно купить
240 ₽ 9 900 ₽ −98%
4.0

Путь джедая в управлении 1С-проектами

Мария Темчина
Печать двойных (старая/новая цена) ценников в 1С:Розница 2.2 Можно купить
544 ₽

Печать двойных (старая/новая цена) ценников в 1С:Розница 2.2

infostart
Транслятор запросов 1С в SQL Можно купить
156 ₽ 2 000 ₽ −92%

Транслятор запросов 1С в SQL

infostart
Заполнение авансовых отчетов и поступлений товаров по онлайн-чекам ФНС Можно купить
266 ₽ 1 200 ₽ −78%

Заполнение авансовых отчетов и поступлений товаров по онлайн-чекам ФНС

infostart
Загрузка номенклатуры c картинками и сопутствующими данными в 1С:УТ 11, КА 2, ERP 2 Можно купить
1 000 ₽ 9 990 ₽ −90%

Загрузка номенклатуры c картинками и сопутствующими данными в 1С:УТ 11, КА 2, ERP 2

infostart
A
Можно купить
2 356 ₽ 14 725 ₽ −84%

Agile в 1С: продвинутый курс по гибкому управлению проектами

Мария Темчина
Расширение функционала для типового модуля обмена с сайтом 1С Можно купить
600 ₽ 6 000 ₽ −90%

Расширение функционала для типового модуля обмена с сайтом 1С

infostart
1C:Предприятие для программистов: Решение прикладных задач. Видеокурс. Сбор взносов
282 ₽ 13 500 ₽ −98%

1C:Предприятие для программистов: Решение прикладных задач. Видеокурс.

Николай Бондаренко
З
Предзаказ
3 000 ₽

Загрузка цен из файла Excel в документ Установка цен номенклатуры

infostart
Универсальная загрузка из Excel Предзаказ
723 ₽ 2 000 ₽ −64%

Универсальная загрузка из Excel

infostart
Экзамен 1С: Специалист-консультант "Управление производством и организация ремонтов" в 1С:ERP Можно купить
346 ₽ 4 550 ₽ −92%

Экзамен 1С: Специалист-консультант "Управление производством и организация ремонтов" в 1С:ERP

infostart
0 · 0 отзывов

Отзывов пока нет. Будьте первым!

Ещё интересные курсы

S
Можно купить
83 ₽ 999 ₽ −92%

Spring для начинающих

Zaur Tregulov
Разработка отчетов в 1С. Система компоновка данных Можно купить
208 ₽ 6 700 ₽ −97%

Разработка отчетов в 1С. Система компоновка данных

Иван Гордынец
Н
Можно купить
0 ₽ 999 ₽ −100%

Несложно о сложных сетях для программистов и непрограммистов

Dmitry Zinoviev
Видеосистемы Внутреннего Сервиса. 14. Установщик Базы Данных Волшебников Можно купить
1 800 ₽ 3 000 ₽ −40%

Видеосистемы Внутреннего Сервиса. 14. Установщик Базы Данных Волшебников

Атлантида
Обработка-помощник для СУБД-разработчиков и интеграторов Можно купить
109 ₽ 1 350 ₽ −92%

Обработка-помощник для СУБД-разработчиков и интеграторов

infostart
С
Сбор взносов
2 076 ₽ 60 000 ₽ −97%

Системный дизайн высоконагруженных проектов

Алексей Рыбак
Внешняя Native-компонента FuzzyStringComparison для нечеткого сравнения строк Предзаказ
723 ₽ 2 000 ₽ −64%

Внешняя Native-компонента FuzzyStringComparison для нечеткого сравнения строк

infostart
Быстрая выгрузка данных из 1С в Excel Сбор заявок
612 ₽ 10 000 ₽ −94%

Быстрая выгрузка данных из 1С в Excel

Илья Гришин