Скачать курс «База городов, районов, улиц и станций метро России» — Павел Кочеров | Отзывы | Складчина

База городов, районов, улиц и станций метро России

0/5 ·
Создан: 17 июля 2019 г. Обновлён: 26 марта 2026 г.

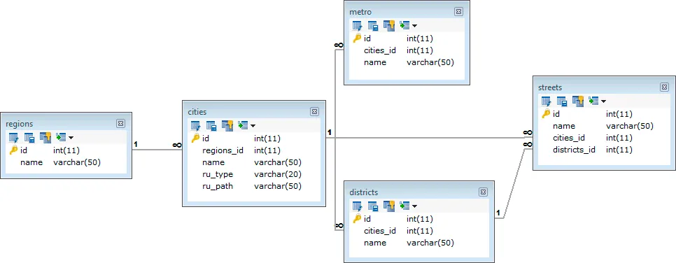
Готовая структура данных для проектов, требующих детальной географической привязки, включая населенные пункты, административное деление и транспортные узлы. Материал представляет собой дамп базы данных MySQL, аналогичный тому, который используется на крупных досках объявлений федерального масштаба. Набор включает 85 регионов, более 159 тысяч населенных пунктов всех типов, а также справочники районов, улиц и станций метро. База актуализирована с учетом Республики Крым и подходит для интеграции в порталы недвижимости, сервисы доставки и логистические системы.

0 · 0 отзывов

Отзывов пока нет. Будьте первым!

Ещё интересные курсы

Практический Ци Мень. Клубные встречи Можно купить
152 ₽ 7 000 ₽ −98%
5.0

Практический Ци Мень. Клубные встречи

Александр Югай
Drawing Birds in Brush & Ink Можно купить
128 ₽ 1 949 ₽ −93%

Drawing Birds in Brush & Ink

Craftsy
К
Можно купить
126 ₽ 490 ₽ −74%

Как избавиться от целлюлита и локальных жировых отложений

Школа диетологов
Forester Hot Press Watercolor Paper Texture for Procreate Можно купить
208 ₽ 710 ₽ −71%

Forester Hot Press Watercolor Paper Texture for Procreate

DrifterStudio
О
Можно купить
336 ₽ 1 170 ₽ −71%

Обед на всю семью: блюда из птицы

Артём Миненков
История политических партий в России (1879-1929 гг.). Лекция 38. Партия социалистов-революционеров: портреты (часть 1) Можно купить
354 ₽ 630 ₽ −44%

История политических партий в России (1879-1929 гг.). Лекция 38. Партия социалистов-революционеров: портреты (часть 1)

Петр Рябов
Коллекция колодок для обуви (19 моделей) Можно купить
1 000 ₽ 9 820 ₽ −90%

Коллекция колодок для обуви (19 моделей)

Xlol
Портики, террасы, лабиринты… Архитектура в античных, средневековых и ренессансных садах Сбор заявок
250 ₽

Портики, террасы, лабиринты… Архитектура в античных, средневековых и ренессансных садах

Дмитрий Валявин